时代Java,与您同行!
关注微信公众号,关注前沿技术,微信搜索:nowjava或时代Java,也可点击这里扫码关注
时代Java
首页
集册
文章
实例
项目
快讯
时代+
手册
下载
Jar查找
登录
注册
京东自营 + 国补 iPhone 历史最低价
国家补贴 享8折
jQuery网页颜色拾色器代码
jQuery网页颜色拾色器代码
欢马劈雪
工程师 (已认证)
原创分享签约作者
发表于
JS/jQuery代码
演示 / 下载列表
189
在这篇文章中:
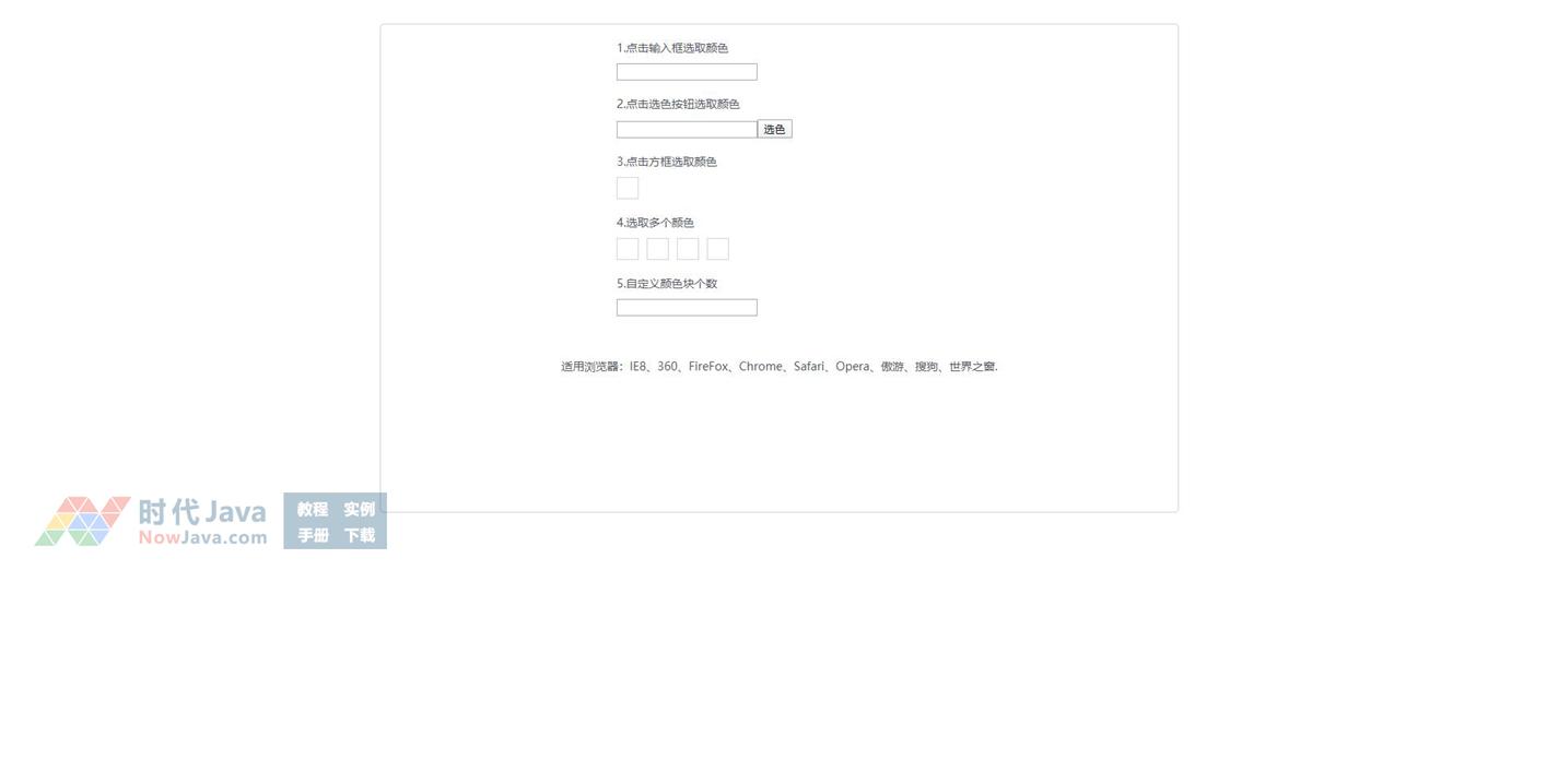
jQuery点击文本框网页颜色拾色器代码是一款鼠标点击显示颜色选取器代码特效,本代码可选择拾取多个颜色。
查看演示
立即下载
下载方法:
1、请用微信扫描下方二维码关注
时代Java
公众号,或者微信搜索
时代Java
或
NowJava
关注。
(如已经关注,请直接发送编号)
2、在
时代Java
公众号里发送编号:
5732
5732
3、发送后,将立刻收到 “验证码已经接收成功” 的回复,即可选择线路下载:
通用网络下载
移动网络下载
电信网络下载
如不能正常下载请联系我们:nowjava@qq.com 或 公众号里留言。
怎么下载?点这里有详细说明哦~~
本文系作者在时代Java发表,未经许可,不得转载。
如有侵权,请联系nowjava@qq.com删除。
编辑于
2020-04-02 12:08:54
2020-04-02 12:08:54
举报
分享
分享文章到朋友圈
分享文章到 QQ
分享文章到微博
复制下载链接到剪贴板
扫描二维码
关注时代Java
下载资源
下载
订阅
订阅专栏
后台管理UI模板框架 AdminLTE 3.0中文免费下载,AdminLTE_CN-3.0.5.zip 官方中文翻译版。
Java 连接 MySQL 8.0 以上 JDBC 驱动包下载 mysql-connector-java-8.0.21.jar 官方最新版
windows Java/JDK14下载 jdk-14.0.2_windows-x64_bin.exe 官方安装版
Java JDBC 驱动包下载,MySQL 8及以上适用, mysql-connector-java-8.0.22.jar 官方版。
在线HTML编辑器 CKEditor5 下载和使用方法,支持多种模式。
Windows 版 64位 Redis 6.0下载,最新官方源码由Cygwin软件编译。
Eclipse Spring Boot maven web demo 简单项目实例
Windows Java/JDK15下载 jdk-15_windows-x64_bin.exe 官方安装版
html5手机触屏左右滑动图动画切换效果
扫描二维码
关注时代Java
返回顶部