京东自营 + 国补 iPhone 历史最低价          国家补贴 享8折

jQuery仿微信自定义菜单编辑器

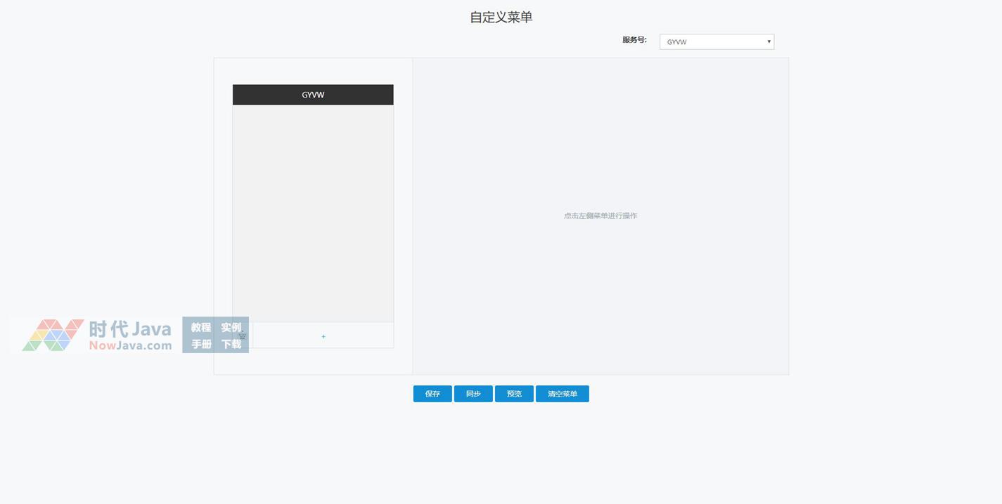
jQuery在线微信自定菜单编辑工具,可以发图文消息、图片、语音、视频,网页跳转,添加栏目菜单编辑,在线预览,服务号选择,并带有文本提示等功能。建议使用支持jquery效果较好的火狐(Firefox)或谷歌(Chrome)等浏览器预览本源码。

下载方法:
1、请用微信扫描下方二维码关注时代Java公众号,或者微信搜索时代JavaNowJava关注。
    (如已经关注,请直接发送编号)
2、在时代Java公众号里发送编号:5863
5863
3、发送后,将立刻收到 “验证码已经接收成功” 的回复,即可选择线路下载:
通用网络下载移动网络下载电信网络下载

本文系作者在时代Java发表,未经许可,不得转载。

如有侵权,请联系nowjava@qq.com删除。

编辑于

关注时代Java

关注时代Java